システム構成図を描くことに難しさを感じている方も多いのではないでしょうか?
細かくて手間がかかる、そもそもどう作れば良いか分からない…そんな問題を解決してくれるのが、オンライン作図ツール「Cacoo」です。
この記事では、Cacooを使って簡単にシステム構成図を作成する方法を紹介します。
目次
Cacooの特長
Cacooは、誰でも簡単にキレイな図が作成できる、クラウド環境のオンライン作図ツールです。
あらかじめテンプレートやアイコンが豊富に用意されているため、システム構成図やネットワーク構成図、フローチャートなど、さまざまな図を簡単に作成できます。
アイデアを整理したり、説明文に図解を加えたり、思い立ったときにブラウザですぐに描きはじめられます。日頃あまり作図をしない方でも、シンプルな操作で直感的に利用できるのがポイントです。
テンプレートを活用しよう
Cacooにはネットワーク構成図やER図、シーケンス図など、システム構成図の作成に便利なテンプレートが豊富にそろっています。
テンプレートを活用すれば、作業にかかる時間を大幅に削減できるだけでなく、見やすくきれいな構成図を作成できます。
テンプレートを活用するメリット
- あらかじめ必要なアイコンやパーツがそろっている
- 図形やコネクターなどを調整する手間が削減できる
- 初心者でもかんたんにきれいな図を構成できる
- 完成イメージや活用方法を確認してから作成できる
AWSネットワーク図のテンプレート
アイコンやコネクタが挿入されているため、ゼロから作成する手間を削減できる
テンプレートの使い方
- テンプレートは以下の2か所から新規作成が可能です。
・ダッシュボード:メニュー「+新しい図を作成」の右にある「テンプレート」を押す
・エディター:左のメニューバーから「テンプレート」を選択 - テンプレートの検索窓でキーワードを入力するか、下部の「テンプレートライブラリー」から使いたいテーマを選択します(例:「システム開発とインフラ」)。

- 使用したいテンプレートを選択し、「テンプレートを使う」を押すと、テンプレートがシートに挿入されます。
テンプレートプレビュー機能
それぞれのテンプレートは、シートに挿入する前にプレビューの確認ができます。テンプレートの説明や関連テンプレートも表示されるため、ぜひご活用ください。


テンプレートの一例
AWSネットワーク図

ER図

UMLシーケンス図

Azureデプロイ環境図
構成パーツについて
テンプレートをシートに挿入すると、下部に「構成パーツ」が用意されています。必要に応じてご利用ください。
アイコンや図形を活用しよう
テンプレート以外にも、システム構成図の作成に便利なアイコンや図形が豊富に用意されています。
必要な要素がほとんど揃っているため、すぐに簡単に作図を始めることができます。
アイコンや図形の例

また、自社ロゴやサービスロゴなど、オリジナルの図形を登録して繰り返し使用することも可能です。

システム構成図をもっと効率よく描ける!いつも使う図やアイコンを保存して使おう | オンラインホワイトボードツール Cacoo(カクー)
多くの要素が必要なシステム構成図では、標準アイコンにないものを使うことも多いですよね。そのようなときに便利なのが、Cacooの「カスタム図形…
cacoo.com作成した図をチームメンバーと共有する
Cacooには、チームメンバーとの共有やレビューをスムーズに行うための豊富な機能が備わっています。
図を作成して終わりではなく、振り返りやレビューを繰り返すことで、効率的にブラッシュアップを進めることができます。
URLを共有するだけ、簡単共有
インターネット環境があれば、いつでもどこからでもアクセスできます。
もちろん、編集・閲覧権限は細かく設定することができますのでご安心ください。
また、組織外メンバー(ゲスト)への共有もできるので、クライアントと一時的に共同編集しながらレビューを行えます。
付箋を使ったアイデア出し
Cacooの付箋機能は、自動で名前とアイコンが表示されます。図に対するフィードバックやアイデアを付箋に記入して、チームメンバーに共有しましょう。
※内容はサンプルです
コメントで担当者をメンション
コメントは担当者を指名して通知を送ることができます。また、個別のパーマリンクも取得可能なので、変更箇所やコメントがあれば的確にメンバーに伝えることができます。
リアルタイム共同編集で生産性アップ
Cacooのもう一つの魅力は、同時編集機能です。複数人が同時に図を編集できるため、モブプログラミングのような感覚でシステム構成図を作成することができます。
- チーム全員でシステム構成図を完成させる
- リアルタイムで修正を反映し、即座に確認できる
- クライアントとレビューを行いながら、その場で更新する
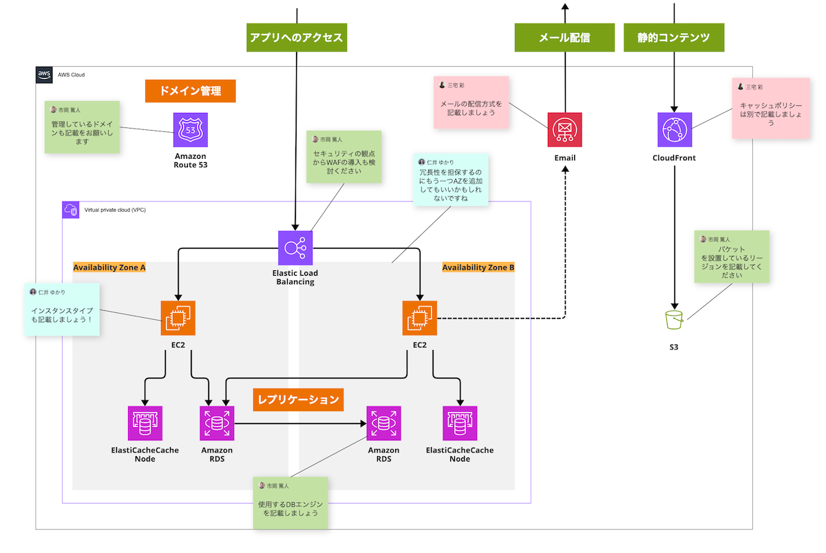
作成サンプル
AWSネットワーク図のテンプレートをベースに、このようにきれいな図をかんたんに作成できます。
※内容はサンプルです
Cacoo活用事例
Cacooを活用してシステム構成図の作成や共有、クライアントやチームメンバーとのレビューを行っている事例をご紹介します。

「ITの町医者」に聞く、Cacooの利点とBacklog併用のメリット | オンラインホワイトボードツール Cacoo(カクー)
「Cacooは推しツール!」と公言するほどCacooをご愛用いただき、Backlogとの連携も活用されている、株式会社BizOptimars…
cacoo.com
シンプルな作図機能とUIが魅力。Cacooはスムーズな情報共有を実現する「一番の近道」 | オンラインホワイトボードツール Cacoo(カクー)
タスク管理にBacklogを導入している株式会社ジョイゾー様では、システム構成図の作成や保存、共有にCacooをご活用いただいています。作図…
cacoo.comおわりに
Cacooのテンプレートを活用して、簡単にきれいなシステム構成図を作成するための方法を紹介しました。
ほかにもさまざまなテンプレートをご用意しておりますので、アイデア出しやブレスト、プロジェクトのふりかえりなど、幅広くお役立ていただけます。
実際に使ってみたい!という方は、ぜひ30日間の無料トライアルをお試しください。
また、オンライン個別相談会も随時開催しておりますので、お気軽にご相談ください。
Cacooを活用して、日々の業務効率を向上させましょう。